转载

源码分析--spring是如何解析xml,注册BeanDefinition的

本文首先提供了一个实现了spring aop的demo,通过demo进行源码分析

通过读源码我们可以学习到spring是 如何解析xml的 ,如何 加载bean 的,如何 创建bean 的,又是如何 实现aop 操作的,及其中各种操作的细节是如何实现的

讲源码的时候我会进行一些取舍,根据上面的问题结合demo对主要流程进行讲解,争取能把上述的问题说明白

源码地址: github.com/mingyuHub/s…

Aop demo

代码:

  1. 一个类 UserController ,提供一个方法 login
  2. 一个切面 UserAspect ,切入点为 login 方法
  3. 一个配置文件 spring-aop.xml 将类加载到spring容器中

创建 UserController

public class UserController {
    
    public void login(){
        System.out.println("登录");
    }
}
复制代码

定义一个切面 UserAspect ,不了解aop概念的可以看一下: chenmingyu.top/springboot-…

/**
 * @author: chenmingyu
 * @date: 2019/3/19 18:29
 * @description:
 */
@Aspect
public class UserAspect {

    /**
     * 切入点
     */
    @Pointcut("execution(public * com.my.spring.*.*(..))")
    public void execute(){
    }

    /**
     * 前置通知
     * @param joinPoint
     */
    @Before(value ="execute()")
    public void Before(JoinPoint joinPoint) {
        System.out.println("执行方法之前");
    }

    /**
     * 后置通知
     * @param joinPoint
     */
    @After(value ="execute()")
    public void After(JoinPoint joinPoint) {
        System.out.println("执行方法之后");
    }
}
复制代码

自定义一个xml文件,名为 spring-aop.xml

<?xml version="1.0" encoding="UTF-8"?>
<beans xmlns="http://www.springframework.org/schema/beans"
       xmlns:xsi="http://www.w3.org/2001/XMLSchema-instance"
       xmlns:context="http://www.springframework.org/schema/context"
       xmlns:aop="http://www.springframework.org/schema/aop"
       xsi:schemaLocation="http://www.springframework.org/schema/beans
           http://www.springframework.org/schema/beans/spring-beans-2.5.xsd
           http://www.springframework.org/schema/aop
           http://www.springframework.org/schema/aop/spring-aop-3.1.xsd
           ">

    <aop:aspectj-autoproxy    proxy-target-class="true"/>
    <bean id="userController" class="com.my.spring.UserController"/>
    <bean id="userAspect" class="com.my.spring.UserAspect"/>
</beans>
复制代码

调试的代码已经准备好,首先写一个测试类测一下

@Test
public void test(){
	ApplicationContext applicationContext = new ClassPathXmlApplicationContext("spring-aop.xml");
    UserController userController = (UserController) applicationContext.getBean("userController");
    userController.login();
}
复制代码

正常情况下的输出如下:

源码分析--spring是如何解析xml,注册BeanDefinition的

核心类

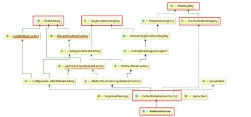
开始学习spring的源码之前,有必要先了解一下spring中几个较为核心的类

先大概了解一下这些类是干什么的,不必深究,后续读源码的时候碰到会着重讲解一下

先看一个spring容器的类图:

源码分析--spring是如何解析xml,注册BeanDefinition的
  1. BeanFactory

    工厂类的顶级接口,用于获取bean及bean的各种属性,提供了ioc容器最基本的形式,给具体的IOC容器的实现提供了规范

    ListableBeanFactory、HierarchicalBeanFactory 和 AutowireCapableBeanFactory是BeanFactory接口的子接口,最终的默认实现类是 DefaultListableBeanFactory,定义这多接口主要是为了区分在 Spring 内部在操作过程中对象的传递和转化过程中,对对象的数据访问所做的限制

  2. DefaultListableBeanFactory

    ioc容器的实现,DefaultListableBeanFactory作为一个可以独立使用的ioc容器,是整个Bean加载的核心部分,是spring注册及加载bean的默认实现

  3. xmlBeanFactory

    xmlBeanFactory继承DefaultListableBeanFactory,对其进行了扩展,增加了自定义的xml读取器 XmlBeanDefinitionReader ,实现了个性化的BeanDefinitionReader读取,主要作用就是将xml配置解析成BeanDefinition

  4. ApplicationContext

    ApplicationContext继承自BeanFactory,包含BeanFactory的所有功能,情况下都使用这个

  5. BeanDefinition

    Spring中用于包装Bean的数据结构

  6. BeanDefinitionRegistory

    定义对BeanDefinition的各种增删操作

  7. BeanDefinitionReader

    定义了读取BeanDefinition的接口,主要作用是从资源文件中读取Bean定义,XmlBeanDefinitionReader是其具体的实现类

  8. SingletonBeanRegistry

    定义对单例的注册及获取

  9. AliasRegistry

    定义对alias的简单增删改操作

了解一些核心类之后我们就要开始读源码了

源码分析

我们的源码以测试类为入口开始分析

ApplicationContext applicationContext = new ClassPathXmlApplicationContext("spring-aop.xml");
复制代码

ApplicationContextBeanFactory 都是用于加载Bean的,相比之下 ApplicationContext 提供了更多的扩展功能

ClassPathXmlApplicationContext 最终调用下面这个构造函数

public ClassPathXmlApplicationContext(String[] configLocations, boolean refresh, ApplicationContext parent)
      throws BeansException {

   super(parent);
   //设置配置文件
   setConfigLocations(configLocations);
   if (refresh) {
      refresh();
   }
}
复制代码

refresh()ApplicationContext 的核心方法,这个方法基本包含了 ApplicationContext 提供的全部功能

@Override
public void refresh() throws BeansException, IllegalStateException {
   synchronized (this.startupShutdownMonitor) {
      // 准备刷新此上下文,不重要.
      prepareRefresh();
 
      // 初始化bean工厂,加载xml,解析默认标签,解析自定义标签,注册BeanDefinitions
      ConfigurableListableBeanFactory beanFactory = obtainFreshBeanFactory();

      // 设置bean工厂的属性,进行功能填充.
      prepareBeanFactory(beanFactory);

      try {
         // 子类覆盖方法做额外的处理.
         postProcessBeanFactory(beanFactory);

         // 激活bean处理器.
         invokeBeanFactoryPostProcessors(beanFactory);

         // 注册拦截bean创建的bean处理器,只是注册
         registerBeanPostProcessors(beanFactory);

         // 初始化message源.
         initMessageSource();

         // 初始化应用消息广播器
         initApplicationEventMulticaster();

         // 留给子类加载其他bean.
         onRefresh();

         // 注册Listeners bean,到消息广播器
         registerListeners();

         // 实例化所有剩余的(非lazy init)单例.
         finishBeanFactoryInitialization(beanFactory);

         // 刷新通知.
         finishRefresh();
      }

      catch (BeansException ex) {
         logger.warn("Exception encountered during context initialization - cancelling refresh attempt", ex);

         // Destroy already created singletons to avoid dangling resources.
         destroyBeans();

         // Reset 'active' flag.
         cancelRefresh(ex);

         // Propagate exception to caller.
         throw ex;
      }
   }
}
复制代码

spring是如何加载解析xml,注册BeanDefinition的

加载解析xml和注册BeanDefinition的逻辑都在 obtainFreshBeanFactory() 方法中,这个方法的作用是初始化bean工厂,加载xml,解析默认标签和自定义标签,将解析出来的 BeanDefinition 注册到容器中

protected ConfigurableListableBeanFactory obtainFreshBeanFactory() {
   // 核心逻辑:创建bean工厂,解析xml,注册BeanDefinition
   refreshBeanFactory();
   
   ConfigurableListableBeanFactory beanFactory = getBeanFactory();
   if (logger.isDebugEnabled()) {
      logger.debug("Bean factory for " + getDisplayName() + ": " + beanFactory);
   }
   return beanFactory;
}

------------------调用下面这个方法------------------

//调用AbstractRefreshableApplicationContext的refreshBeanFactory()
protected final void refreshBeanFactory() throws BeansException {
		if (hasBeanFactory()) {
			destroyBeans();
			closeBeanFactory();
		}
		try {
            //创建bean工厂,类型为DefaultListableBeanFactory
			DefaultListableBeanFactory beanFactory = createBeanFactory();
			beanFactory.setSerializationId(getId());
			customizeBeanFactory(beanFactory);
            //核心逻辑:加载BeanDefinitions,进入这个方法
			loadBeanDefinitions(beanFactory);
			synchronized (this.beanFactoryMonitor) {
				this.beanFactory = beanFactory;
			}
		}
		catch (IOException ex) {
			throw new ApplicationContextException("I/O error parsing bean definition source for " + getDisplayName(), ex);
		}
}    
复制代码

createBeanFactory() 方法逻辑特别简单,我们详细说一下 loadBeanDefinitions(beanFactory) 方法

loadBeanDefinitions() 这个方法实例化了一个 XmlBeanDefinitionReader ,介绍 XmlBeanDefinitionReader 之前需要介绍一下什么是 BeanDefinition

BeanDefinition:Bean的定义主要由 BeanDefinition 来描述的。作为Spring中用于包装Bean的数据结构

BeanDefinition 作为顶级接口 ,拥有三种实现: RootBeanDefinitionChildBeanDefinitionGenericBeanDefinition ,三种 BeanDefinition 均继承了 AbstractBeanDefinition

源码分析--spring是如何解析xml,注册BeanDefinition的

spring通过 BeanDefinition 将配置文件中的标签转换为容器的内部表示,并将 BeanDefinition 注册到 BeandefinitionRegistry 中,spring中的容器主要以map的形式进行存储 BeanDefinition

再介绍一下 BeanDefinitionReader

源码分析--spring是如何解析xml,注册BeanDefinition的

BeanDefinitionReader解决的是从资源文件(xml,propert)解析到 BeanDefinition 的过程,所以 XmlBeanDefinitionReader 的作用就很明显了,将xml转为 BeanDefinition

protected void loadBeanDefinitions(DefaultListableBeanFactory beanFactory) throws BeansException, IOException {
   // 根据beanFactory创建XmlBeanDefinitionReader
   XmlBeanDefinitionReader beanDefinitionReader = new XmlBeanDefinitionReader(beanFactory);

   // 加载环境变量啥的
   beanDefinitionReader.setEnvironment(this.getEnvironment());
   beanDefinitionReader.setResourceLoader(this);
   beanDefinitionReader.setEntityResolver(new ResourceEntityResolver(this));
	
   // initBeanDefinitionReader
   initBeanDefinitionReader(beanDefinitionReader);
    //核心逻辑在这个方法里,加载beanDefinitions
   loadBeanDefinitions(beanDefinitionReader);
}

复制代码

loadBeanDefinitions(beanDefinitionReader); 方法中我们层层调用,发现最终解析xml调用的方法是 doLoadBeanDefinitions(InputSource inputSource, Resource resource)

protected int doLoadBeanDefinitions(InputSource inputSource, Resource resource)
      throws BeanDefinitionStoreException {
   try {
      //将xml转成document对象 
      Document doc = doLoadDocument(inputSource, resource);
      //核心逻辑在这个方法里,解析Document,注册beanDefinition
      return registerBeanDefinitions(doc, resource);
   }
   catch (BeanDefinitionStoreException ex) {
      throw ex;
   }
   ......省略其他异常信息
}

复制代码

registerBeanDefinitions(doc, resource); 方法中最终调用 doRegisterBeanDefinitions(Element root) 将由 xml 转出来的 Document (通过 doc.getDocumentElement() 取到Element 元素)解析成 beandefinition 并注册

protected void doRegisterBeanDefinitions(Element root) {
  
   BeanDefinitionParserDelegate parent = this.delegate;
   this.delegate = createDelegate(getReaderContext(), root, parent);

   if (this.delegate.isDefaultNamespace(root)) {
      String profileSpec = root.getAttribute(PROFILE_ATTRIBUTE);
      if (StringUtils.hasText(profileSpec)) {
         String[] specifiedProfiles = StringUtils.tokenizeToStringArray(
               profileSpec, BeanDefinitionParserDelegate.MULTI_VALUE_ATTRIBUTE_DELIMITERS);
         if (!getReaderContext().getEnvironment().acceptsProfiles(specifiedProfiles)) {
            return;
         }
      }
   }
   //解析前置操作,留给子类实现
   preProcessXml(root);
   // 核心逻辑:解析并注册BeanDefinition
   parseBeanDefinitions(root, this.delegate);
   //解析后置操作,留给子类实现
   postProcessXml(root);

   this.delegate = parent;
}

复制代码

经历层层调用我们终于找到了核心方法,解析 beanDefinition ,我们看看它是如何进行解析的

spring中的标签包括默认标签和自定义标签两种,但是两种标签的解析方式有很大的区别

protected void parseBeanDefinitions(Element root, BeanDefinitionParserDelegate delegate) {
   //根据root元素的namespace是否等于http://www.springframework.org/schema/beans
   //通过上面的判断,确定是否是属于spring的默认标签 
   if (delegate.isDefaultNamespace(root)) {
      NodeList nl = root.getChildNodes();
      for (int i = 0; i < nl.getLength(); i++) {
         Node node = nl.item(i);
         if (node instanceof Element) {
            Element ele = (Element) node;
            if (delegate.isDefaultNamespace(ele)) {
               //默认标签解析
               parseDefaultElement(ele, delegate);
            }
            else {
               //自定义标签解析 
               delegate.parseCustomElement(ele);
            }
         }
      }
   }
   else {
      //自定义标签解析 
      delegate.parseCustomElement(root);
   }
}

复制代码

默认标签解析

parseDefaultElement() 方法提供了对import,alias,bean,beans标签的解析

private void parseDefaultElement(Element ele, BeanDefinitionParserDelegate delegate) {
   //解析<import>标签
   if (delegate.nodeNameEquals(ele, IMPORT_ELEMENT)) {
      importBeanDefinitionResource(ele);
   }
   //解析<alias>标签 
   else if (delegate.nodeNameEquals(ele, ALIAS_ELEMENT)) {
      processAliasRegistration(ele);
   }
   //解析<bean>标签 
   else if (delegate.nodeNameEquals(ele, BEAN_ELEMENT)) {
      processBeanDefinition(ele, delegate);
   }
   //解析<beans>标签 
   else if (delegate.nodeNameEquals(ele, NESTED_BEANS_ELEMENT)) {
      // recurse
      doRegisterBeanDefinitions(ele);
   }
}

复制代码

详细的讲解一下对 bean 标签的解析

protected void processBeanDefinition(Element ele, BeanDefinitionParserDelegate delegate) {
   //步骤一,将Element解析成BeanDefinitionHolder. 
   BeanDefinitionHolder bdHolder = delegate.parseBeanDefinitionElement(ele);
   if (bdHolder != null) {
      // 对 bdHolder 进行装饰,针对自定义的属性进行解析,根据自定义标签找到对应的处理器,进行解析(自定义解析方式下面会细说)
      bdHolder = delegate.decorateBeanDefinitionIfRequired(ele, bdHolder);
      try {
         //步骤二,注册解析出来的BeanDefinition.
         BeanDefinitionReaderUtils.registerBeanDefinition(bdHolder, getReaderContext().getRegistry());
      }
      catch (BeanDefinitionStoreException ex) {
         getReaderContext().error("Failed to register bean definition with name '" +
               bdHolder.getBeanName() + "'", ele, ex);
      }
      // Send registration event.
      getReaderContext().fireComponentRegistered(new BeanComponentDefinition(bdHolder));
   }
}

复制代码

步骤一:先介绍下 BeanDefinitionHolder :这个类是一个工具类,作用是承载 BeanDefinition 数据的

public class BeanDefinitionHolder implements BeanMetadataElement {

   private final BeanDefinition beanDefinition;

   private final String beanName;

   private final String[] aliases;
   ...
}   

复制代码

delegate.parseBeanDefinitionElement(ele); 方法中将 Element 转化为 BeanDefinitionHolder ,并且识别出bean的beanName和aliases(别名),得到 BeanDefinitionHolder 其实默认标签的解析就已经结束了

这个方法没有啥复杂逻辑,挺清晰的

public BeanDefinitionHolder parseBeanDefinitionElement(Element ele) {
   return parseBeanDefinitionElement(ele, null);
}

----------------------调用下面这个方法------------------------------

public BeanDefinitionHolder parseBeanDefinitionElement(Element ele, BeanDefinition containingBean) {
        //获取id属性
		String id = ele.getAttribute(ID_ATTRIBUTE);
    	//获取name属性
		String nameAttr = ele.getAttribute(NAME_ATTRIBUTE);

		List<String> aliases = new ArrayList<String>();
        //如果name属性配置的不为空
		if (StringUtils.hasLength(nameAttr)) {
            //按,; 分割成字符串数组
			String[] nameArr = StringUtils.tokenizeToStringArray(nameAttr, MULTI_VALUE_ATTRIBUTE_DELIMITERS);
            //加到别名的集合里
			aliases.addAll(Arrays.asList(nameArr));
		}
		//把id属性赋值给beanName,如果id为空就在aliases别名的集合里取第一个
		String beanName = id;
		if (!StringUtils.hasText(beanName) && !aliases.isEmpty()) {
			beanName = aliases.remove(0);
			if (logger.isDebugEnabled()) {
				logger.debug("No XML 'id' specified - using '" + beanName +
						"' as bean name and " + aliases + " as aliases");
			}
		}

		if (containingBean == null) {
            //检查beanName和aliases是否已经使用,如果使用了就报异常,没使用就加到一个
			checkNameUniqueness(beanName, aliases, ele);
		}
		//创建了一个GenericBeanDefinition类型的BeanDefinition,并对个属性进行填充
		AbstractBeanDefinition beanDefinition = parseBeanDefinitionElement(ele, beanName, containingBean);
		if (beanDefinition != null) {
			if (!StringUtils.hasText(beanName)) {
				try {
					if (containingBean != null) {
						beanName = BeanDefinitionReaderUtils.generateBeanName(
								beanDefinition, this.readerContext.getRegistry(), true);
					}
					else {
						beanName = this.readerContext.generateBeanName(beanDefinition);
						
						String beanClassName = beanDefinition.getBeanClassName();
						if (beanClassName != null &&
								beanName.startsWith(beanClassName) && beanName.length() > beanClassName.length() &&
								!this.readerContext.getRegistry().isBeanNameInUse(beanClassName)) {
							aliases.add(beanClassName);
						}
					}
					if (logger.isDebugEnabled()) {
						logger.debug("Neither XML 'id' nor 'name' specified - " +
								"using generated bean name [" + beanName + "]");
					}
				}
				catch (Exception ex) {
					error(ex.getMessage(), ele);
					return null;
				}
			}
			String[] aliasesArray = StringUtils.toStringArray(aliases);
            //创建一个BeanDefinitionHolder返回
			return new BeanDefinitionHolder(beanDefinition, beanName, aliasesArray);
		}
		return null;
	}    

复制代码

得到 BeanDefinitionHolder 后,剩下的就是注册 BeanDefinition

步骤二,调用 BeanDefinitionReaderUtils.registerBeanDefinition(bdHolder, getReaderContext().getRegistry()) 方法,注册 BeanDifinition

public static void registerBeanDefinition(
      BeanDefinitionHolder definitionHolder, BeanDefinitionRegistry registry)
      throws BeanDefinitionStoreException {

   // 使用beanName做唯一标识注册
   String beanName = definitionHolder.getBeanName();
   registry.registerBeanDefinition(beanName, definitionHolder.getBeanDefinition());

   // 使用所有别名进行注册
   String[] aliases = definitionHolder.getAliases();
   if (aliases != null) {
      for (String alias : aliases) {
         registry.registerAlias(beanName, alias);
      }
   }
}

复制代码

通过 beanName 进行注册: definitionHolder.getBeanName() ,默认标签和自定义标签都使用这个方法进行 BeanDefinition 的注册

public void registerBeanDefinition(String beanName, BeanDefinition beanDefinition)
      throws BeanDefinitionStoreException {

   Assert.hasText(beanName, "Bean name must not be empty");
   Assert.notNull(beanDefinition, "BeanDefinition must not be null");
   // beanDefinition是否属于AbstractBeanDefinition的实例
   if (beanDefinition instanceof AbstractBeanDefinition) {
      try {
         // 进行校验,主要是校验methodOverrides与工程方法是否存在以及methodOverrides对应的方法存不存在
         ((AbstractBeanDefinition) beanDefinition).validate();
      }
      catch (BeanDefinitionValidationException ex) {
         throw new BeanDefinitionStoreException(beanDefinition.getResourceDescription(), beanName,
               "Validation of bean definition failed", ex);
      }
   }

   BeanDefinition oldBeanDefinition;
   // 通过beanName获取BeanDefinition是否已经注册
   oldBeanDefinition = this.beanDefinitionMap.get(beanName);
   //如果已经注册并且不允许覆盖就抛出异常 
   if (oldBeanDefinition != null) {
      if (!isAllowBeanDefinitionOverriding()) {
         throw new BeanDefinitionStoreException(beanDefinition.getResourceDescription(), beanName,
               "Cannot register bean definition [" + beanDefinition + "] for bean '" + beanName +
               "': There is already [" + oldBeanDefinition + "] bound.");
      }
      else if (oldBeanDefinition.getRole() < beanDefinition.getRole()) {
         // e.g. was ROLE_APPLICATION, now overriding with ROLE_SUPPORT or ROLE_INFRASTRUCTURE
         if (this.logger.isWarnEnabled()) {
            this.logger.warn("Overriding user-defined bean definition for bean '" + beanName +
                  "' with a framework-generated bean definition: replacing [" +
                  oldBeanDefinition + "] with [" + beanDefinition + "]");
         }
      }
      else {
         if (this.logger.isInfoEnabled()) {
            this.logger.info("Overriding bean definition for bean '" + beanName +
                  "': replacing [" + oldBeanDefinition + "] with [" + beanDefinition + "]");
         }
      }
   }
   else {
      //注册BeanDefinition
      this.beanDefinitionNames.add(beanName);
      this.manualSingletonNames.remove(beanName);
      this.frozenBeanDefinitionNames = null;
   }
   this.beanDefinitionMap.put(beanName, beanDefinition);
   // 如果oldBeanDefinition通过上述校验没抛出异常或者beanName是单例
   if (oldBeanDefinition != null || containsSingleton(beanName)) {
      //则更新对应的缓存
      resetBeanDefinition(beanName);
   }
}

复制代码

通过 this.beanDefinitionMap.put(beanName, beanDefinition) 这行代码我们就知道,spring使用一个叫 beanDefinitionMapConcurrentHashMap 来存储解析出来的 beanDefinition

Map<String, BeanDefinition> beanDefinitionMap = new ConcurrentHashMap<String, BeanDefinition>(64);

通过别名注册的方式跟通过beanName注册的区别不大,仔细看下 registry.registerAlias(beanName, alias); 方法应该就能了解

spring默认标签的解析大致流程就是这样,细枝末节并没有特别详细的讲解,不过这并不会对我们理解spring的整体流程有阻碍,大家可自行看一下,代码逻辑也不是特别复杂

自定义标签解析

自定义标签解析的时候会先根据从 Element 获取到的 namespaceUri 获取到对应的 NamespaceHandler ,根据 NamespaceHandler 进行自定义的解析,以aop为例,我们在配置文件中配置了 <aop:aspectj-autoproxy proxy-target-class="true"/> ,解析会根据 aspectj-autoproxy 找到对应的处理器,然后调用其 parse 方法创建

delegate.parseCustomElement(root); 定义了自定义标签解析的流程

public BeanDefinition parseCustomElement(Element ele) {
   return parseCustomElement(ele, null);
}
-----------------------调用下面这个方法-----------------------
public BeanDefinition parseCustomElement(Element ele, BeanDefinition containingBd) {
    //获取命名空间
	String namespaceUri = getNamespaceURI(ele);
    //步骤一,根据命名空间找到对应的NamespaceHandler
	NamespaceHandler handler = this.readerContext.getNamespaceHandlerResolver().resolve(namespaceUri);
	if (handler == null) {
		error("Unable to locate Spring NamespaceHandler for XML schema namespace [" + namespaceUri + "]", ele);
		return null;
	}
    //步骤二,根据自定义的NamespaceHandler进行解析
	return handler.parse(ele, new ParserContext(this.readerContext, this, containingBd));
}    

复制代码

步骤一:有了 namespaceUri 我们就可以根据 this.readerContext.getNamespaceHandlerResolver().resolve(namespaceUri) 方法获取对应 NamespaceHandler 的实例

//DefaultNamespaceHandlerResolver.java

public NamespaceHandler resolve(String namespaceUri) {
   //1,获取到所有的解析器 
   Map<String, Object> handlerMappings = getHandlerMappings();
   //2,根据 namespaceUri 获取到对应的handle
   Object handlerOrClassName = handlerMappings.get(namespaceUri);
   if (handlerOrClassName == null) {
      return null;
   }
   else if (handlerOrClassName instanceof NamespaceHandler) {
      //3,强转返回 
      return (NamespaceHandler) handlerOrClassName;
   }
   else {
      //4,根据handlerOrClassName实例化NamespaceHandler
      String className = (String) handlerOrClassName;
      try {
         Class<?> handlerClass = ClassUtils.forName(className, this.classLoader);
         if (!NamespaceHandler.class.isAssignableFrom(handlerClass)) {
            throw new FatalBeanException("Class [" + className + "] for namespace [" + namespaceUri +
                  "] does not implement the [" + NamespaceHandler.class.getName() + "] interface");
         }
         NamespaceHandler namespaceHandler = (NamespaceHandler) BeanUtils.instantiateClass(handlerClass);
         //调用自定义的NamespaceHandler的初始化方法
         namespaceHandler.init();
         //添加到缓存里 
         handlerMappings.put(namespaceUri, namespaceHandler);
         return namespaceHandler;
      }
      catch (ClassNotFoundException ex) {
         throw new FatalBeanException("NamespaceHandler class [" + className + "] for namespace [" +
               namespaceUri + "] not found", ex);
      }
      catch (LinkageError err) {
         throw new FatalBeanException("Invalid NamespaceHandler class [" + className + "] for namespace [" +
               namespaceUri + "]: problem with handler class file or dependent class", err);
      }
   }
}

复制代码

这个过程还是比较清晰的,debug一下:

源码分析--spring是如何解析xml,注册BeanDefinition的

这个 handlerMappings.get(namespaceUri) 取到是字符串: org.springframework.aop.config.AopNamespaceHandler ,接下来按流程走调用 BeanUtils.instantiateClass(handlerClass) 就是实例化这个类,然后调用它的 init 方法,然后加到缓存里,然后返回这个 NamespaceHandler 的实例

public class AopNamespaceHandler extends NamespaceHandlerSupport {

   /**
    * Register the {@link BeanDefinitionParser BeanDefinitionParsers} for the
    * '{@code config}', '{@code spring-configured}', '{@code aspectj-autoproxy}'
    * and '{@code scoped-proxy}' tags.
    */
   @Override
   public void init() {
      // In 2.0 XSD as well as in 2.1 XSD.
      registerBeanDefinitionParser("config", new ConfigBeanDefinitionParser());
      registerBeanDefinitionParser("aspectj-autoproxy", new AspectJAutoProxyBeanDefinitionParser());
      registerBeanDefinitionDecorator("scoped-proxy", new ScopedProxyBeanDefinitionDecorator());

      // Only in 2.0 XSD: moved to context namespace as of 2.1
      registerBeanDefinitionParser("spring-configured", new SpringConfiguredBeanDefinitionParser());
   }

}

复制代码

注册 BeanDefinitionParser ,就是放到一个叫 parsersHashMap 里,总共4个 configaspectj-autoproxyscoped-proxyspring-configured

protected final void registerBeanDefinitionParser(String elementName, BeanDefinitionParser parser) {
   this.parsers.put(elementName, parser);
}

复制代码

步骤二:返回 NamespaceHandler 实例之后调用它的 parse 方法

handler.parse(ele, new ParserContext(this.readerContext, this, containingBd));

我们的配置文件中只有一个自定义标签: <aop:aspectj-autoproxy proxy-target-class="true"/>

所以 findParserForElement(element, parserContext) 这个方法根据标签 aspectj-autoproxy 取到的是取到的 BeanDefinition 是: AspectJAutoProxyBeanDefinitionParser

//NamespaceHandlerSupport.java
//获取到对应解析器的BeanDefinition,调用其parse方法
//比如aspectj-autoproxy标签对应AspectJAutoProxyBeanDefinitionParser
public BeanDefinition parse(Element element, ParserContext parserContext) {
		return findParserForElement(element, parserContext).parse(element, parserContext);
}
--------------------调用下面这个方法-----------------------
private BeanDefinitionParser findParserForElement(Element element, ParserContext parserContext) {
		String localName = parserContext.getDelegate().getLocalName(element);
		BeanDefinitionParser parser = this.parsers.get(localName);
		if (parser == null) {
			parserContext.getReaderContext().fatal(
					"Cannot locate BeanDefinitionParser for element [" + localName + "]", element);
		}
		return parser;
}

复制代码

AspectJAutoProxyBeanDefinitionParser 实现 BeanDefinitionParser 接口

BeanDefinitionParser 接口中只定义了一个 parse 方法,所有自定义处理器都需要实现 BeanDefinitionParser 接口进行自定标签的解析

接下来我们看下 AspectJAutoProxyBeanDefinitionParser 类的 parse 方法

//AspectJAutoProxyBeanDefinitionParser.java

public BeanDefinition parse(Element element, ParserContext parserContext) {
   //注册 AspectJAnnotationAutoProxyCreator
   AopNamespaceUtils.registerAspectJAnnotationAutoProxyCreatorIfNecessary(parserContext, element);
   extendBeanDefinition(element, parserContext);
   return null;
}

复制代码

主要的逻辑就在注册 AspectJAnnotationAutoProxyCreator 这个方法上

public static void registerAspectJAnnotationAutoProxyCreatorIfNecessary(
      ParserContext parserContext, Element sourceElement) {
   //核心逻辑:注册或升级AutoProxyCreator定义beanName为org.springframework.aop.config.internalAutoProxyCreator的BeanDefinition
   BeanDefinition beanDefinition = AopConfigUtils.registerAspectJAnnotationAutoProxyCreatorIfNecessary(
         parserContext.getRegistry(), parserContext.extractSource(sourceElement));
   useClassProxyingIfNecessary(parserContext.getRegistry(), sourceElement);
   registerComponentIfNecessary(beanDefinition, parserContext);
}

复制代码

这个方法调用了 registerOrEscalateApcAsRequired(AnnotationAwareAspectJAutoProxyCreator.class, registry, source) 方法

调用的这个方法逻辑也特别清晰

public static BeanDefinition registerAspectJAnnotationAutoProxyCreatorIfNecessary(BeanDefinitionRegistry registry, Object source) {
   return registerOrEscalateApcAsRequired(AnnotationAwareAspectJAutoProxyCreator.class, registry, source);
}

-----------------------调用下面这个方法---------------------

private static BeanDefinition registerOrEscalateApcAsRequired(Class<?> cls, BeanDefinitionRegistry registry, Object source) {
		Assert.notNull(registry, "BeanDefinitionRegistry must not be null");
		//判断BeanDefinitionRegistry是否包含AUTO_PROXY_CREATOR_BEAN_NAME这个静态变量
    	if (registry.containsBeanDefinition(AUTO_PROXY_CREATOR_BEAN_NAME)) {
            //包含说明就注册过,将这个BeanDefinition取出来,然后判断BeanClassName如果不相等,重新BeanClassName为cls.getName()
			BeanDefinition apcDefinition = registry.getBeanDefinition(AUTO_PROXY_CREATOR_BEAN_NAME);
			if (!cls.getName().equals(apcDefinition.getBeanClassName())) {
				int currentPriority = findPriorityForClass(apcDefinition.getBeanClassName());
				int requiredPriority = findPriorityForClass(cls);
				if (currentPriority < requiredPriority) {
					apcDefinition.setBeanClassName(cls.getName());
				}
			}
			return null;
		}
    	//如果不包含就创建一个RootBeanDefinition,填充属性然后注册
		RootBeanDefinition beanDefinition = new RootBeanDefinition(cls);
		beanDefinition.setSource(source);
		beanDefinition.getPropertyValues().add("order", Ordered.HIGHEST_PRECEDENCE);
		beanDefinition.setRole(BeanDefinition.ROLE_INFRASTRUCTURE);
    	//这个注册方法我们前面讲默认标签注册BeanDefinition的时候讲过,用的一个方法
		registry.registerBeanDefinition(AUTO_PROXY_CREATOR_BEAN_NAME, beanDefinition);
		return beanDefinition;
}

复制代码

自定义标签解析注册 BeanDefinition 的过程我们也讲解完了

现在我们知道了spring是如果解析默认标签和自定义标签的了,整体流程还是比较清晰的

总结一下spring如何加载xml及注册BeanDefinition:

首先将xml文件转化为Element对象,获取命名空间,根据命名空间判断是spring的默认标签还是自定义标签

  1. 默认标签:使用spring的流程进行处理,遇到默认标签首先判断是哪种标签,import,alias,bean,beans标签都有着不同的解析处理逻辑,解析成BeanDefinition之后进行注册,注册的过程就是放到一个 ConcurrentHashMap

  2. 自定义标签:使用自定义的命名空间处理器(实现了 NamespaceHandler 接口)进行解析注册处理

    首先根据 namespaceUri 找到对应的 NamespaceHandler 处理器

    然后调用它的init方法,注册对应自定义标签的解析器(比如 aspectj-autoproxy 对应 AspectJAutoProxyBeanDefinitionParser

    调用 NamespaceHandlerparse 方法,在这个方法里根据自定义标签找到对应的解析器,调用对应的解析器的 parse 方法进行注册 BeanDefinition

本想一篇文章把所有的问题都说明白,发现写完一个问题篇幅就比较长了

那关于spring是如何加载bean的,如何创建bean的,又是如何实现aop操作的,我们下篇分解

觉得写得还可以记得点关注,下次更新文章直接就能看到了

原文  https://juejin.im/post/5cf75b915188252a9701c771
正文到此结束
Loading...