转载

SpringCloud 注册中心 Eureka 集群是怎么保持数据一致的?

SpringCloud 注册中心 Eureka 集群是怎么保持数据一致的?

服务注册中心不可能是单点的,一定会有一个集群,那么集群中的服务注册信息如何在集群中保持一致的呢?

首先要明确的是 Eureka 是 弱数据一致性 的。

下面从2个方面来说明:

  1. 什么是弱数据一致性

  2. Eureka 是如何同步数据的

1. 弱数据一致性

我们知道 ZooKeeper 也可以实现数据中心,ZooKeeper 就是强一致性的。

分布式系统中有一个重要理论:CAP。

SpringCloud 注册中心 Eureka 集群是怎么保持数据一致的?

该理论提到了分布式系统中的3个特性:

  • Consistency 数据一致性

分布式系统中,数据会存在多个副本中,有一些问题会导致写入数据时,一部分副本成功、一部分副本失败,造成数据不一致。

满足一致性就要求对数据的更新操作成功后,多副本的数据必须保持一致。

  • Availability 可用性

在任何时候客户端对集群进行读写操作时,请求能够正常响应。

  • Partition Tolerance 分区容忍性

发生通信故障时,集群被分割为多个无法通信的分区时,集群仍然可用。

CAP 理论指出:这3个特性不可能同时满足,最多满足2个。

P是客观存在的, 不可绕过 ,那么就是选择 C 还是选择 A

ZooKeeper 选择了 C ,就是尽可能的保证数据一致性,某些情况下可以牺牲可用性。

Eureka 则选择了 A ,所以 Eureka 具有高可用性,在任何时候,服务消费者都能正常获取服务列表,但不保证数据的强一致性,消费者可能会拿到过期的服务列表。

SpringCloud 注册中心 Eureka 集群是怎么保持数据一致的?

Eureka 的设计理念:保留可用及过期的数据总比丢掉可用的数据好。

2. Eureka 的数据同步方式

2.1 复制方式

分布式系统的数据在多个副本之间的复制方式,主要有:

  • 主从复制

就是 Master-Slave 模式,有一个主副本,其他为从副本,所有写操作都提交到主副本,再由主副本更新到其他从副本。

写压力都集中在主副本上,是系统的瓶颈,从副本可以分担读请求。

  • 对等复制

就是 Peer to Peer 模式,副本间不分主从,任何副本都可以接收写操作,然后每个副本间互相进行数据更新。

对等复制模式,任何副本都可以接收写请求,不存在写压力瓶颈,但各个副本间数据同步时可能产生数据冲突。

Eureka 采用的就是 Peer to Peer 模式。

2.2 同步过程

Eureka Server 本身依赖了 Eureka Client,也就是每个 Eureka Server 是作为其他 Eureka Server 的 Client。

Eureka Server 启动后,会通过 Eureka Client 请求其他 Eureka Server 节点中的一个节点,获取注册的服务信息,然后复制到其他 peer 节点。

Eureka Server 每当自己的信息变更后,例如 Client 向自己发起 注册、续约、注销 请求, 就会把自己的最新信息通知给其他 Eureka Server,保持数据同步。

SpringCloud 注册中心 Eureka 集群是怎么保持数据一致的?

如果自己的信息变更是另一个Eureka Server同步过来的,这是再同步回去的话就出现 数据同步死循环 了。

SpringCloud 注册中心 Eureka 集群是怎么保持数据一致的?

Eureka Server 在执行复制操作的时候,使用 HEADER_REPLICATION 这个 http header 来区分普通应用实例的正常请求,说明这是一个复制请求,这样其他 peer 节点收到请求时,就不会再对其进行复制操作,从而避免死循环。

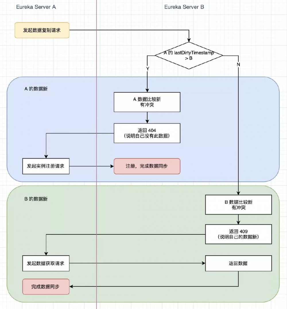
还有一个问题,就是 数据冲突 ,比如 server A 向 server B 发起同步请求,如果 A 的数据比 B 的还旧,B 不可能接受 A 的数据,那么 B 是如何知道 A 的数据是旧的呢?这时 A 又应该怎么办呢?

数据的新旧一般是通过 版本号 来定义的,Eureka 是通过 lastDirtyTimestamp 这个类似版本号的属性来实现的。

lastDirtyTimestamp 是注册中心里面服务实例的一个属性,表示此服务实例最近一次变更时间。

比如 Eureka Server A 向 Eureka Server B 复制数据,数据冲突有2种情况:

(1)A 的数据比 B 的新,B 返回 404,A 重新把这个应用实例注册到 B。

(2)A 的数据比 B 的旧,B 返回 409,要求 A 同步 B 的数据。

SpringCloud 注册中心 Eureka 集群是怎么保持数据一致的?

还有一个重要的机制: hearbeat 心跳 ,即续约操作,来进行数据的最终修复,因为节点间的复制可能会出错,通过心跳就可以发现错误,进行弥补。

例如发现某个应用实例数据与某个server不一致,则server放回404,实例重新注册即可。

3. 小结

  • Eureka 是弱数据一致性,选择了 CAP 中的 AP。

  • Eureka 采用 Peer to Peer 模式进行数据复制。

  • Eureka 通过 lastDirtyTimestamp 来解决复制冲突。

  • Eureka 通过心跳机制实现数据修复。

原文  http://mp.weixin.qq.com/s?__biz=MzA4Nzc4MjI4MQ==&mid=2652403166&idx=1&sn=898da23aea8d238c4b0d4ad9794db7db
正文到此结束
Loading...